Avertissement

Vous lisez une ancienne version de cette documentation. Si vous souhaitez obtenir des informations actualisées, veuillez consulter 5.4 .

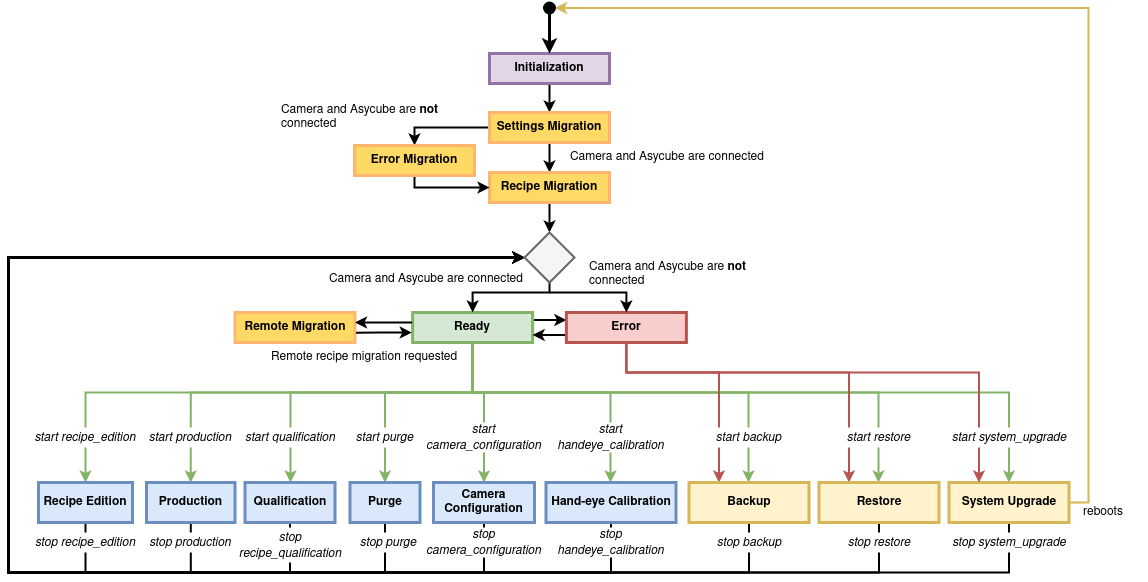
États d’EYE+

Le fonctionnement d’EYE+ repose sur les états suivants :

EYE+ peut être dans un seul état à la fois. Pour passer d’un état à l’autre, il faut d’abord stopper l’état actuel (retour à l’état « Prêt ») et ensuite démarrer le nouvel état.

Le démarrage des états Édition de recette, Configuration de la caméra, Mise à jour du système et Qualification de recette ne peut pas être effectué par des commandes TCP/IP mais uniquement par les assistants d’EYE+ Studio.

../_images/eye_state_machine.png

Fig. 252 Schéma des état d’EYE+

Initialisation

État par défaut lorsqu’EYE+ est toujours en cours de démarrage. Dans cet état, EYE+ passe automatiquement à la migration du système.

Erreur

Ceci est l’état d’EYE+ lorsqu’il n’est pas encore Prêt. EYE+ passe à l’état de Migration du système lorsque tous les périphériques nécessaires sont connectés (c’est-à-dire la caméra, l’Asycube). Les seules actions disponibles dans EYE+ Studio à partir de cet état sont la mise à jour ou la sauvegarde du système.

Migration du système

L’état de migration du système fait référence aux trois états suivants : Migration des paramètres, Erreur de migration et Migration des recettes. Ces trois états démarrent lorsqu’une nouvelle version a été installée. Cela permet de migrer à la fois les paramètres du système et toutes les recettes locales. L’étape de migration du système peut prendre quelques minutes. EYE+ passe à l’état Prêt lorsque la migration est terminée ou retourne à l’état Erreur si EYE+ n’est pas prêt.

Prêt

L’état Prêt est l’état initial ou arrêté d’EYE+. EYE+ attend le démarrage de l’un des états actifs (états bleus dans Fig. 252) ou l’activation de l’état Mise à jour du système.

Migration à distance

Cet état est similaire à la Migration de recettes, mais EYE+ n’entre dans cet état que lorsque vous demandez manuellement une migration des recettes sur un serveur distant (voir Stockage à distance). EYE+ retournera automatiquement à l’état Prêt lorsque l’opération aura réussi.

Édition de recette

Il s’agit de l’état d’EYE+ actif lorsque vous créez/modifiez une recette dans EYE+ Studio. Lorsque cet état se termine, EYE+ revient à l’état Prêt.

Production

Ceci est l’état le plus souvent actif. À partir de cet état, EYE+ attend les demandes d’un API ou d’un robot (doit être connecté au port Robot). EYE+ peut gérer la trémie, la caméra et l’Asycube afin de fournir le plus rapidement possible les coordonnées de la prochaine pièce pouvant être prise par le robot. Cet état est directement influencé par les performances de votre recette, la configuration de la caméra et l’étalonnage main-œil.

Lorsque la production est terminée, EYE+ revient à l’état Prêt.

Configuration de la caméra

Cet état correspond à l’état actif d’EYE+ lorsque vous effectuez la configuration de la caméra dans EYE+ Studio. Lorsque celle-ci est terminée, EYE+ revient à l’état Prêt.

Étalonnage main-œil

Ceci est l’état actif d’EYE+ lorsque vous effectuez l’étalonnage main-oeil dans EYE+ Studio. Lorsque celui-ci est terminé, EYE+ revient à l’état Prêt.

Mise à jour du système

Il s’agit de l’état actif d’EYE+ lorsque vous effectuez la mise à jour du système via EYE+ Studio. Lorsque la mise à jour du système est terminée, EYE+ redémarre, se met en état Erreur et revient à l’état Prêt.

Qualification de recette

Ceci est l’état actif d’EYE+ lorsque vous exécutez l’assistant de qualification de recettes dans EYE+ Studio. Lorsque celui-ci est terminé, EYE+ revient à l’état Prêt.

Purge

C’est l’état dans lequel se trouvera EYE+ lorsque vous désirez qu’il utilise le système de purge optionnel pour évacuer les pièces de la plateforme et/ou de la trémie. EYE+ revient à l’état Prêt lorsque vous arrêtez la purge.

Sauvegarde/Restauration

EYE+ se trouve dans l’un de ces deux états (voir system_system_backup et system_system_restore) lorsque la sauvegarde ou la restauration est en cours. EYE+ quitte automatiquement ces états lorsque l’opération est terminée.