Warnung

Sie lesen eine alte Version dieser Dokumentation. Wenn Sie aktuelle Informationen wünschen, schauen Sie bitte unter 5.4 .

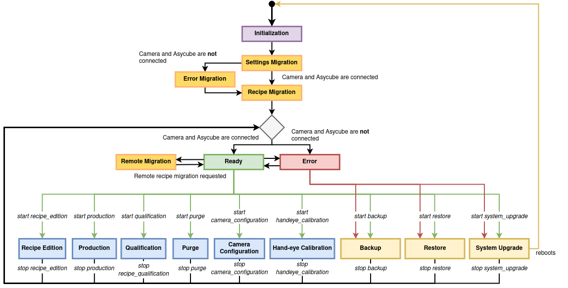
EYE+ Status

EYE+ basiert intern auf folgende Status:

EYE+ kann sich immer nur in einem Status befinden. Um von einem Status in einen anderen zu wechseln, müssen Sie zuerst den aktuellen Status beenden (in den Status „Bereit“ zurückkehren) und dann den neuen Status starten.

Das Starten der Status Rezeptbearbeitung, Kamerakonfiguration, Systemakutalisierung und Rezeptqualifizierung kann nicht über TCP/IP-Befehle erfolgen, sondern nur über die Assistenten in EYE+ Studio.

../_images/eye_state_machine.png

Abb. 252 Schema der EYE+ Status

Initialisierung

Standardstatus, wenn EYE+ noch hochgefahren wird. Befindet sich EYE+ in diesem Status, wird es automatisch zur Systemmigration übergehen.

Fehler

Dies ist der Status von EYE+ wenn es noch nicht Bereit ist. EYE+ wechselt in den Status Systemmigration, wenn alle notwendigen Geräte angeschlossen sind (z. B. Kamera, Asycube). Die einzigen Aktionen, die in EYE+ Studio in diesem Status möglich sind, sind das Aktualisieren des Systems oder Erstellung eines System-Backups .

Systemmigration

Der Status der Systemmigration bezieht sich auf die folgenden drei Status: Migration der Einstellungen, Fehler bei der Migration und Migration der Rezepte. Diese drei Status treten ein, wenn eine neue Version installiert wurde. Dabei werden sowohl die Systemeinstellungen als auch alle lokalen Rezepte migriert. Die Systemmigration kann einige Minuten dauern. EYE+ wechselt in den Status Bereit, wenn die Migration abgeschlossen ist oder kehrt in den Status Fehler zurück, wenn EYE+ nicht bereit ist.

Bereit

Der Status Bereit ist der anfängliche oder gestoppte Status von EYE+. Das System wartet auf den Start eines der aktiven Zustände (blaue Status in Abb. 252) oder auf die Aktivierung des Status Systemaktualisierung.

Remote-Migration

Dieser Status ähnelt dem der Migration der Rezepte, aber EYE+ tritt nur in diesen Status ein, wenn Sie manuell eine Migration der Rezepte auf einen Remote-Server anfordern (siehe Remote-Speicher). Wenn der Vorgang erfolgreich war, kehrt EYE+ automatisch in den Status Bereit zurück.

Rezeptbearbeitung

Dies ist der Status von EYE+ wenn Sie ein Rezept über EYE+ Studio erstellen/verändern. Wenn dies abgeschlossen ist, wird der Status auf Bereit zurückgesetzt.

Produktion

Dies ist der am häufigsten aktive Status. In diesem Status wartet EYE+ auf Anfragen von einer SPS oder einem Roboter (muss mit dem Robot-Port verbunden sein). EYE+ kann den Bunker, die Kamera und den Asycube steuern, um die Koordinaten des nächsten zu entnehmenden Teils so schnell wie möglich zu liefern. Dieser Status wird direkt von der Leistung Ihres Rezepts, der Kamerakonfiguration und der Hand-Augen-Kalibrierung beeinflusst.

Wird dieser Status abgebrochen, kehrt das System in den Status Bereit zurück.

Kamerakonfiguration

Dies ist der aktive Satus von EYE+ wenn Sie die Kamerakonfiguration über EYE+ Studio durchführen. Nach deren abschluss kehrt das System in den Status Bereit zurück.

Hand-Augen-Kalibrierung

Dies ist der aktive Status von EYE+ wenn Sie die Hand-Augen-Kalibrierung über EYE+ Studio durchführen. Nach deren Abschluss kehrt das System in den Status Bereit zurück.

Aktualisierung des Systems

Dies ist der aktive Status von EYE+ wenn Sie eine Systemaktualisierung über EYE+ Studio durchführen. Wenn die Systemaktualisierung abgeschlossen ist, startet EYE+ neu, geht in den Status Fehler und kehrt dann in den Status Bereit zurück.

Rezeptqualifizierung

Dies ist der aktive Status von EYE+ wenn Sie den Qualifizierungsassistenten in EYE+ Studio durchführen. Wenn sie diesen schliessen, kehrt EYE+ in den Status Bereit zurück.

Entleerung

Dies ist der Zustand, in dem sich EYE+ befindet, wenn Sie das optionale Entleerungssystem verwenden möchten, um Teile von der Plattform und/oder dem Bunker zu entfernen. EYE+ kehrt in den Zustand Bereit zurück, sobald Sie die Entleerung beenden.

Backup/Wiederherstellung

EYE+ befindet sich in einem dieser beiden Status (vgl. system_system_backup und system_system_restore), wenn ein Backup oder eine Wiederherstellung im Gange ist. EYE+ verlässt diese Status automatisch, wenn der Vorgang abgeschlossen ist.