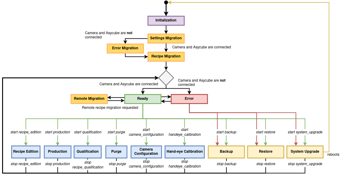
EYE+ states

EYE+ internally relies on the following states:

EYE+ can only be in one state at a time. To switch from one state to another, first stop the current state (return to the ready state) and then start the new state.

Getting the system in the states recipe edition, camera configuration, system upgrade, and qualification cannot be done through TCP/IP commands but only through wizards of EYE+ Studio.

../_images/eye_state_machine.png

Fig. 252 EYE+ state machine

Initialization

Default state when EYE+ is still booting up. When in this state, EYE+ will automatically transition to the system migration.

Error

This is the EYE+ state when it is not yet ready. EYE+ switches to the system migration state when all necessary devices are connected (i.e. camera, Asycube). The only actions available in EYE+ Studio from this state is to upgrade or backup the system.

System Migration

The system migration state refers to the following three states: Setting migration, Migration error and Recipe migration. These three states start when a new version has been installed. It allows migrating both the system settings and all local recipes. The system migration step may take a few minutes. EYE+ switches to the ready state when the migration is completed or returns to the error state if EYE+ is not ready.

Ready

The ready state is the initial or stopped state of EYE+. It waits for the starting of one of the active states (blue states in Fig. 252) or for the activation of the system upgrade state.

Remote Migration

This state is similar to the Recipe migration, but EYE+ only enters this state when you manually request a migration of the recipes on a remote server (see Remote storage). EYE+ will automatically return to the ready state when the operation succeeds.

Recipe edition

This is the state of EYE+ when you create/modify a recipe via EYE+ Studio. When it stops, the state returns to ready.

Production

This is the most active state. From this state, EYE+ waits for requests from a PLC or a robot (must be connected to the robot port). EYE+ can manage the hopper, the camera and the Asycube in order to provide the coordinates of the next part to be picked as fast as possible. This state is directly influenced by the performance of your recipe, the camera configuration and the hand-eye calibration.

When it stops, the state returns to ready.

Camera configuration

This is the active state of EYE+ when you perform the camera configuration via EYE+ Studio. When it stops, the state returns to ready.

Hand-eye calibration

This is the active state of EYE+ when you perform the hand-eye calibration via EYE+ Studio. When it stops, the state returns to ready.

System upgrade

This is the active state of EYE+ when you perform the system upgrade via EYE+ Studio. When the system upgrade is complete, EYE+ reboots, enters the error state and returns to the ready state.

Recipe Qualification

This is the active state of EYE+ when you run the qualification wizard on EYE+ Studio. Once you exit it, EYE+ goes back to the ready state.

Purge

This is the state EYE+ will be in when you want to have it use the optional purging system to remove parts from the platform and/or hopper. EYE+ will return to the ready state when you stop purging.

Backup/Restore

EYE+ is in one of these two states (see Create a Backup and Restore a backup) when backup or restore is in progress. EYE+ automatically leaves these states when the operation has finished.