EYE+ の状態

EYE+ の状態には、次の状態があります。

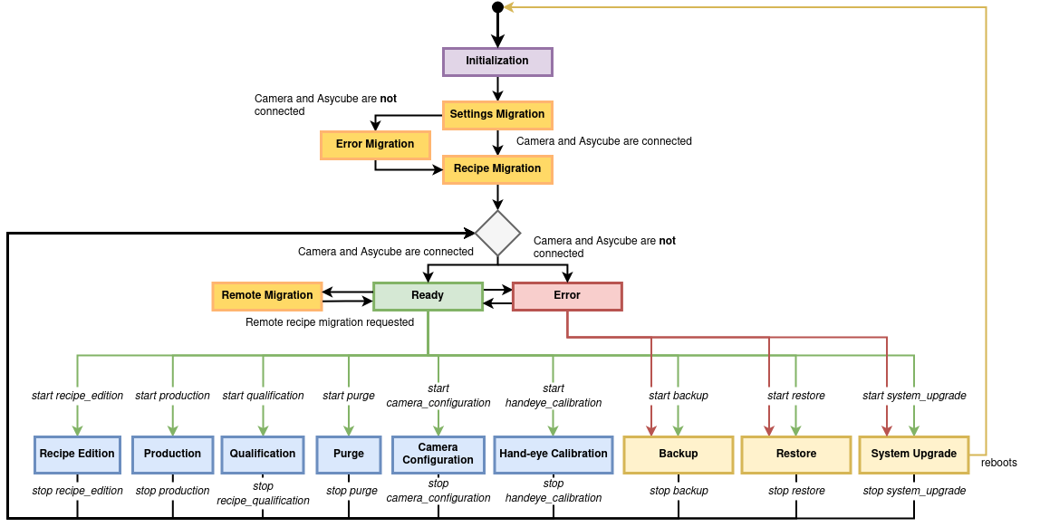
EYE+ が動作中は、上の中の1つの状態になります。ある状態から他の状態に切り替えるには、まず 現在の状態を(準備完了に戻る) 停止 し、新しい状態を開始します。

レシピ作成カメラの設定システムの構成レシピ評価 の状態は TCP/IP コマンドからは起動できず、 EYE+ Studio のウィザードだけで起動します。

../_images/eye_state_machine.png

図 252 EYE+ ステートマシーン

初期化する

EYE+ がまだ起動しているときは、「初期設定の状態」です。この状態では、 EYE+ は自動的にシステム移行に移行します。

エラー

この状態は、まだ 準備完了 ではないときの EYE+ の状態です。 EYE+ は、必要なすべてのデバイス(例:カメラ、アジキューブ)に接続すると、 システム移行 状態に切り替わります。この状態で EYE+ Studio が可能な操作は、「システムの更新」または「バックアップ」のみです。

システムの移行

「システムの移行状態」には、3つの状態 移行を設定移行エラー 、そして レシピの移行 があります。これらの3つの状態は、新しいバージョンをインストールしたときに開始します。システム設定とすべてのレシピの両方を移行することができます。システム移行のステップには数分かかります。 EYE+ は、移行が完了すると 準備完了 の状態に切り替わるか、 EYE+ が準備を完了していない場合は、 エラー の状態に戻ります。

準備完了

準備完了 状態は、 EYE+ の初期状態または停止状態です。アクティブな状態( 図 252 の青色の状態)の一つが始まるか、 システムの更新 が起動するのをお待ちください。

リモート移行

この状態は レシピの移行 と似ていますが、 EYE+ がこの状態になるのは、リモートサーバー上のレシピの移行を手動で要求した場合のみです( リモートストレージ を参照)。 EYE+ は操作が成功すると自動的に 準備完了 状態に戻ります。

レシピの作成

この状態は、EYE+ Studio でレシピを作成および修正する時の EYE+ の状態です。停止すると、状態は 準備完了 に戻ります。

自動運転

この状態は、一番アクティブな状態です。この状態から、 EYE+ は、PLC やロボット( ロボット ポートに接続してください)からのリクエストを待ちます。 EYE+ はホッパー、カメラ、アジキューブを管理して、次の部品(ワーク)をピックするための座標値をすばやく提供することができます。この状態は、レシピの性能、カメラの設定、ハンドアイキャリブレーションに直接影響されます。

停止すると、状態は 準備完了 に戻ります。

カメラの設定

EYE+ Studio でカメラの設定を行う時の EYE+ のアクティブな状態です。停止すると 準備完了 に戻ります。

ハンドアイキャリブレーション

EYE+ Studio でハンドアイキャリブレーションを行う時の EYE+ のアクティブな状態です。停止すると 準備完了 に戻ります。

システムの更新

この状態は、 EYE+ Studio によりシステムの更新を実行する時の EYE+ のアクティブな状態です。システムの更新が完了すると、 EYE+ は再起動して エラー 状態になり、そして 準備完了 の状態に戻ります。

レシピの評価

この状態は、 EYE+ Studio で評価ウィザードを実行する時の EYE+ のアクティブな状態です。その動作を終了すると、 EYE+ 準備完了 の状態に戻ります。

パージ

この状態は、オプションのパージシステムを使用して、プラットフォームやホッパーから部品を除去したい時の EYE+ の状態です。パージを停止すると、 EYE+ は 準備完了 の状態に戻ります。

バックアップ・リストア(復元)

EYE+ がバックアップをしていたり復元している時は、「バックアップ中」または「リストア中」の状態のどちらかになります( system_system_backupsystem_system_restore を参照)。この動作が完了したら、 EYE+ は、自動的にこの状態を終えます。